,9KF!QR# EIN%7SI. A Fullstack Developer
Building Projects with Passion
I craft modern, performant, and user-friendly web applications using Next.js, React, TailwindCSS, and fullstack tools like Supabase, Prisma, and PostgreSQL. Always curious, I love learning new technologies and bringing ideas to life.
Software Engineer
Passionate about solving problems with clean and scalable code. Experienced with modern tools and software architecture.
Fullstack Web Developer
Building responsive, user-friendly web apps using React, Next.js, Prisma, Tailwind CSS, Supabase, and PostgreSQL.
Backend Experience
Solid grasp of API design and implementation, secure authentication strategies, and efficient database management. Experienced in server-side development using Node.js and Java, building scalable and maintainable backend systems.
Clean UI Lover
Detail-oriented about design and UX. Passionate about building interfaces that feel smooth, modern, and accessible.
Always Learning
Curious and constantly exploring new technologies and best practices. I enjoy growing with every project I build.
A showcase of my work
Here are some of the fullstack and desktop applications I've built — ranging from commercial management platforms to portfolio websites.

Commercial Management Platform
A fullstack web platform for managing clients, products, orders, invoices, and payments. Features include authentication, role-based access, dashboards, and automated invoice generation. Built to streamline business workflows with real-time tracking.

Social Media Platform
A fullstack social media platform built collaboratively with Khalil. The application allows users to create posts, interact through likes and comments, manage profiles, and follow other users. Developed with Spring Boot for the backend and Next.js for the frontend, focusing on scalability, clean architecture, and a modern user experience.

Code Club
I have collaborated on CODE Website as a frontend developer, it's the official platform of a university coding club, designed to centralize communication, event management, and member engagement.

Personal Portfolio Website
A modern, responsive portfolio website to showcase projects, skills, and experience. Built with React, TailwindCSS, and Framer Motion, it features smooth animations and a clean UI for an engaging user experience.

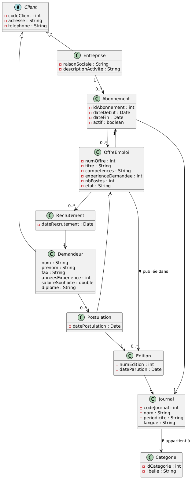
Recruitment Agency Desktop App
A Java Swing desktop application to manage recruitment processes, candidates, job offers, and hiring history. Integrated with a MySQL database, it helps agencies streamline operations and maintain structured records.

Event Booking Backend
A RESTful API built with Express.js for managing event bookings. The backend handles user authentication, event creation, and ticket reservations. Ideal for powering event management platforms with scalable and maintainable code.
Education
A collection of academic and self-taught achievements built through curiosity and continuous learning.
2022–2024
2022–2024
DEUST Diploma – FST Settat
I completed a two-year DEUST diploma in Mathematics, Physics, and Computer Science at FST Settat. This program helped me build a solid scientific foundation, combining logic, analytical thinking, and computational problem-solving. It laid the groundwork for my engineering studies and fueled my passion for software development.
Mathematics
Physics
Computer Science
2024–Present
2024–Present
Engineering Cycle – Computer Engineering
Currently pursuing an engineering degree in Computer Engineering, I'm deepening my understanding of advanced topics such as software design, networks, system architecture, and algorithmic optimization. This cycle is not only strengthening my technical expertise but also sharpening my collaboration, project management, and innovation skills.
Software Architecture & Design
Networks & Security
Algorithms & Optimization
Fullstack Projects & Team Work
2025–Present
2025–Present
Self-Learning – Fullstack Development
Alongside my formal education, I've committed to becoming a fullstack developer through self-learning. I've built real-world projects using technologies like React, Next.js, Tailwind CSS, Prisma, and Supabase. This autonomous journey reflects my curiosity, consistency, and ability to learn fast and apply knowledge in practical contexts.
React, Next.js, Tailwind, ShadCN UI
Node.js, Prisma, Supabase, PostgreSQL
Authentication with Clerk & NextAuth
Performance, Responsive UI, Caching
Professional Certifications
Recognized certifications showcasing my technical skills and professional growth.

Oracle Java SE Associate
2025

React Foundations
2025

Introduction to Python Programming
2024

Next.js App Fundamentals
2025

Jnjd CP participation
2025

GDSC Certification
2022
Technologies I use
A quick look at the tools I work with every day.
HTML5
CSS3
React.js
Next.js
Tailwind CSS
Node.js
PostgreSQL
Prisma
Express.js
HTML5
CSS3
React.js
Next.js
Tailwind CSS
Node.js
PostgreSQL
Prisma
Express.js
Git
GitHub
JavaScript
TypeScript
Java
C
MySQL
MongoDB
Python
SQL
Git
GitHub
JavaScript
TypeScript
Java
C
MySQL
MongoDB
Python
SQL